Web Coverage Service
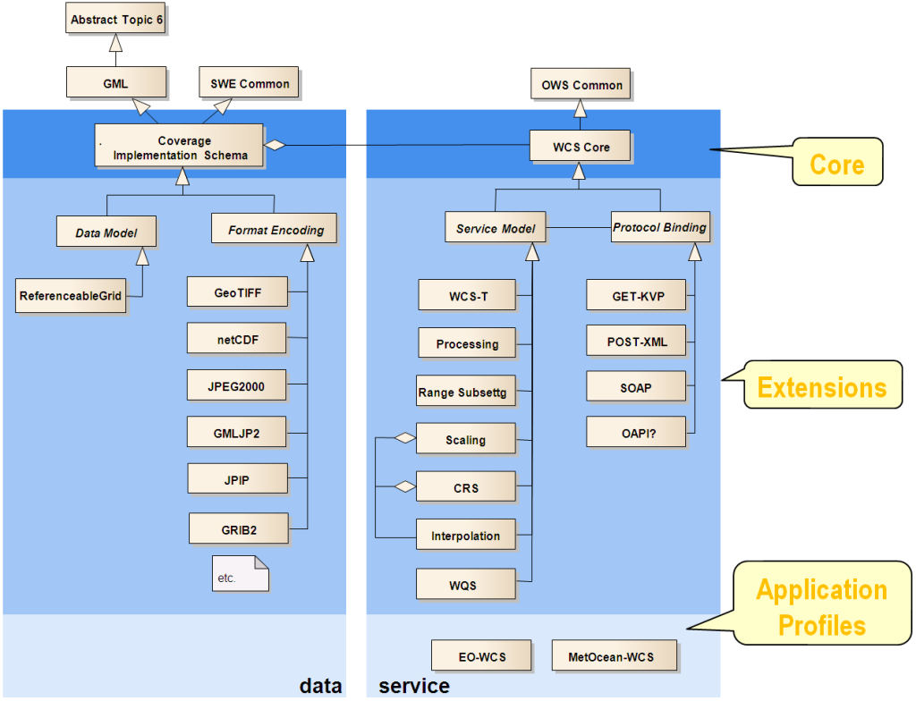
This standard offers multi-dimensional coverage data for access over the Internet. WCS Core specifies a core set of requirements that a WCS implementation must fulfill. The OGC Web Coverage Service (WCS) supports electronic retrieval of geospatial data as “coverages.” Coverages are digital geospatial information representing space/time-varying phenomena, specifically spatio-temporal regular and irregular grids, point clouds, and general meshes. Core requirements are mandatory for any implementation claiming to be conformant with WCS. Extensions to the core define extensions to meet additional requirements, such as the response encoding. Additional extensions are required in order to completely specify a WCS for implementation.
Official model files and encoding schemas
Related links
Overview
A Web Coverage Service (WCS) offers multi-dimensional coverage data for access over the Internet. WCS Core specifies a core set of requirements that a WCS implementation must fulfil.

2) Documents
WCS service model
Coverage data model
| Version | Document Title (click to download) | Document # | Type |
|---|---|---|---|
| Core: | |||
| 1.1.1 | Coverage Implementation Schema with Corrigendum(“CIS”) | 09-146r8 | ISc |
| 1.0.1 | Coverage Implementation Schema (“CIS”), formerly named: GML 3.2.1 Application Schema – Coverages (“GMLCOV”) | 09-146r2 | SAP |
| Format encoding extensions: | |||
| 1.0 | OGC® GML Application Schema – Coverages : GRIB2 Coverage Encoding Profile | 16-060r2 | IS |
| 1.0.1 | OGC® GML Application Schema – Coverages – GeoTIFF Coverage Encoding Profile | 12-100r1 | IS |
| 1.0.0 | OGC® GML Application Schema – Coverages JPEG2000 Coverage Encoding Extension | 12-108 | IS |
| 2.0 | CF-netCDF 3.0 encoding using GML Coverage Application Schema | 14-100r2 | IS |
| Data model extensions: | |||
| 1.0.1 | OGC Coverage Implementation Schema – ReferenceableGridCoverage Extension with Corrigendum | 16-083r3 | ISC |
| 1.0 | OGC Coverage Implementation Schema – ReferenceableGridCoverage Extension | 16-083r2 | IS |
Deprecated OGC standards
Supportive documents (not standards)
| Version | Document Title (click to download) | Document # | Type |
|---|---|---|---|
| 1.0 | OGC® GML Application Schema – Coverages JPEG2000/JPIP Coverage Encoding Extension | 14-110r2 | BP |
| OGC WCS 2.0.1 Corrigendum Release Notes | 12-052 | Notes | |
| Corrigendum 2 for the OGC Standard Web Coverage Service 1.1 (1.1.2) | 07-066r5 | Notes | |
| Change Request: WCS: Add Transaction operation (1.1.0) | 06-043r3 | CR | |
| Change Request: WCS: Proposal for WCS Transactional – WCS-T (1.0) | 06-098 | CR | |
| OWS-5 WCS JPIP Coverage Subsetting Engineering Report, version 0.9.0 | 07-169 | DP | |
| WCS Change Request: Support for WSDL & SOAP, version 0.1.0 | 04-049r1 | D-DP | |
| OWS-8 WCS 2.0 Earth Observation Application Profile Engineering Report | 11-096 | PER | |
| OWS-8 WCS 2.0 Earth Observation Application Profile Compliance Tests Engineering Report | 11-095r1 | PER |